ReefLink Database

Shipping, Storage, & Warehousing
Shipping, Warehousing, and Storing pertains to the transportation and safe storage of goods for wholesale or retail trade.
CMap

CMap Description
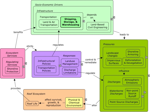
Growing coastal development leads to an increasing need for land & air transportation and shipping, storage, & warehousing facilities that contribute to landscape changes (including impervious surfaces, devegetation, and shoreline armoring for construction of roads and buildings), which can alter rates of pollutant runoff. Cars, trucks, airplanes, and trains also produce atmospheric emissions, including greenhouse gases. Land-based transportation sectors benefit from shoreline protection, as well as indirectly from other ecosystem services that improve the well-being of sectors, such as tourism & recreation, which drive coastal development. Transportation policies and landuse management through planning, permitting, and zoning can influence numbers, distribution, and technology airports, roads, parking lots, and other transportation infrastructure. Landuse restoration, such as hydroseeding along roads, can reduce runoff from impervious surfaces.Citations
| Citation | Year | Study Location | Study Type | Database Topics |
|---|---|---|---|---|
| Jayaraju, N; Reddy, BCSR; Reddy, KR. 2011. Anthropogenic impact on Andaman coast monitoring with benthic foraminifera, Andaman Sea, India. Environmental Earth Sciences 62:821-829. | 2011 | India | Field Study & Monitoring | Aquaculture; Environmental Monitoring, Mapping, & Scientific Research; Finfish Harvest; Sediment; Shipping, Storage, & Warehousing; Tourism & Recreation; Waterborne Discharges |
| Jones, RJ. 2011. Environmental Effects Of The Cruise Tourism Boom: Sediment Resuspension From Cruise Ships And The Possible Effects Of Increased Turbidity And Sediment Deposition On Corals (Bermuda). Bulletin of Marine Science 87:659-679. | 2011 | South & Central America; Australia; Bermuda; Panama; Caribbean | Field Study & Monitoring | Cruise Ships; Hotel & Food Services; Sediment; Shipping, Storage, & Warehousing; Stony Coral; Tourism & Recreation |
| Burns, K. A., D. L. Brinkman, G. J. Brunskill, G. A. Logan, H. Volk, K. Wasmund, and I. Zagorskis. 2010. Fluxes and fate of petroleum hydrocarbons in the Timor Sea ecosystem with special reference to active natural hydrocarbon seepage. Marine Chemistry 118:140-155. | 2010 | Australia | Model | Microorganisms; Oil & Gas Industry; Point Source Discharges; Sediment; Shipping, Storage, & Warehousing; Water Depth & Sea Level |
| Crowe, S. E., P. T. Gayes, R. F. Viso, D. C. Bergquist, P. C. Jutte, and R. F. Van Dolah. 2010. Impact of the Charleston Ocean Dredged Material Disposal Site on nearby hard bottom reef habitats. Marine Pollution Bulletin 60:679-691. | 2010 | US East Coast (NC, SC, GA) | Complex Habitat & Resources; Dredging, Draining, & Filling; Fish; Ports & Harbors; Sediment; Shipping, Storage, & Warehousing; Sponges | |
| Fautin, D., P. Dalton, L. S. Incze, J. A. C. Leong, C. Pautzke, A. Rosenberg, P. Sandifer, G. Sedberry, J. W. Tunnell, I. Abbott, R. E. Brainard, M. Brodeur, L. G. Eldredge, M. Feldman, F. Moretzsohn, P. S. Vroom, M. Wainstein, and N. Wolff. 2010. An Overview of Marine Biodiversity in United States Waters. PLoS One 5:e11914. | 2010 | Global | Field Study & Monitoring; Lab Study | Banks, Credit, & Securities; CO2; Coastal Development; Environmental Monitoring, Mapping, & Scientific Research; Invasive Species; Shipping, Storage, & Warehousing |
| Kenchington, R. 2010. Strategic Roles Of Marine Protected Areas In Ecosystem Scale Conservation. Bulletin of Marine Science 86:303-313. | 2010 | Australia | Finfish Harvest; Fishing Sector; Marine Protected Areas; Shipping, Storage, & Warehousing | |
| Sheehy, D. J. and S. F. Vik. 2010. The role of constructed reefs in non-indigenous species introductions and range expansions. Ecological Engineering 36:1-11. | 2010 | South & Central America; Mexico | Review | Artificial Habitat; Boating Activities; Boating Regulations; Civil Engineering & Construction; Invasive Species; Shipping, Storage, & Warehousing; Skeletal Coral |
| Todd, P. A., X. Y. Ong, and L. M. Chou. 2010. Impacts of pollution on marine life in Southeast Asia. Biodiversity and Conservation 19:1063-1082. | 2010 | Global; Southeast Asia; Philippines | Review | Apex Fish Predators; Aquaculture; Deforestation & Devegetation; Finfish Harvest; Mangroves; Nutrients; Seagrasses; Sediment; Shipping, Storage, & Warehousing; Waterborne Discharges |
| [No author name available]. 2009. Green light for Gorgon gas project, but environmental conditions apply. Chemical Engineer 816:13. | 2009 | Australia | Field Study & Monitoring | Environmental Monitoring, Mapping, & Scientific Research; Natural Gas & Electric Power; Pipelines; Sea Turtles; Shipping, Storage, & Warehousing |
| Negri, A. and P. Marshall. 2009. TBT contamination of remote marine environments: Ship groundings and ice-breakers as sources of organotins in the Great Barrier Reef and Antarctica. Journal of Environmental Management 90. | 2009 | Australia | Anchoring & Vessel Grounding; Point Source Discharges; Sediment; Shipping, Storage, & Warehousing | |
| Todd, V. L. G., W. D. Pearse, N. C. Tregenza, P. A. Lepper, and I. B. Todd. 2009. Diel echolocation activity of harbour porpoises (Phocoena phocoena) around North Sea offshore gas installations. ICES Journal of Marine Science 66:734-745. | 2009 | Field Study & Monitoring | Environmental Monitoring, Mapping, & Scientific Research; Shipping, Storage, & Warehousing | |
| Chang, Y.-C., M.-T. Lee, and K.-C. Lai. 2008. Web-based information management system for the Long Term Ecological Research program in kenting, Taiwan. Journal of Marine Science and Technology 16:174-181. | 2008 | Taiwan | GIS & Maps | Collaboration & Partnering; Housing; Shipping, Storage, & Warehousing |
| Guest, J. R., P. A. Todd, E. Goh, B. Sivaloganathan, and K. P. Reddy. 2008. Can giant clam (Tridacna squamosa) populations be restored on Singapore's heavily impacted coral reefs? Aquatic Conservation: Marine and Freshwater Ecosystems 18:570-579. | 2008 | US Pacific & Hawaii | Aquaculture; Coastal Development; Dredging Regulations; Dredging, Draining, & Filling; Light; Sediment; Shipping, Storage, & Warehousing | |
| Prouty, N. G., K. A. Hughen, and J. Carilli. 2008. Geochemical signature of land-based activities in Caribbean coral surface samples. Coral Reefs 27:727-742. | 2008 | South & Central America; Belize; Honduras; Caribbean | Index or Indicator | Agriculture; Coastal Development; Deforestation & Devegetation; Finfish Harvest; Non-point Source Runoff; Sediment; Shipping, Storage, & Warehousing; Tourism & Recreation |
| Stat, M. and R. D. Gates. 2008. Vectored introductions of marine endosymbiotic dinoflagellates into Hawaii. Biological Invasions 10:579-583. | 2008 | US Pacific & Hawaii | Ballast Discharge; Invasive Species; Shipping, Storage, & Warehousing; Stony Coral | |
| Pickering, T. D., P. Skelton, and R. J. Sulu. 2007. Intentional introductions of commercially harvested alien seaweeds. Botanica Marina 50:338-350. | 2007 | Global; US Pacific & Hawaii | Field Study & Monitoring | Algae; Aquaculture; Environmental Monitoring, Mapping, & Scientific Research; Invasive Species; Shipping, Storage, & Warehousing; Surface & Groundwater Flow |
| Tupper, M. 2007. Identification of nursery habitats for commercially valuable humphead wrasse Cheilinus undulatus and large groupers (Pisces: Serranidae) in Palau. Marine Ecology Progress Series 332:189-199. | 2007 | Palau | Algae; Coastal Development; Commercial Fisheries; Complex Habitat & Resources; Dredging, Draining, & Filling; Fish; Marine Protected Areas; Piscivorous Fish; Planktivorous Fish; Shipping, Storage, & Warehousing; Skeletal Coral; Stony Coral; Wholesale & Retail Trade | |
| [No author name available]. 2006. The further adventures of. Pages 44-47 Dredging and Port Construction. | 2006 | Australia | Field Study & Monitoring | Coal Mining; Dredging, Draining, & Filling; Environmental Monitoring, Mapping, & Scientific Research; Marine Protected Areas; Shipping, Storage, & Warehousing |
| Lemon, N., M. Alimchandani, and W. Hoban. 2006. LADS passage and fairway channel. Hydro International 10:27-29. | 2006 | Australia | Collaboration & Partnering; Shipping, Storage, & Warehousing | |
| Arvidson, R. and S. Jones. 2005. Ice detection and avoidance. Pages 9570-9573 in 2005 International Oil Spill Conference, IOSC 2005. | 2005 | Columbia | Field Study & Monitoring | Coastal Defense; Collaboration & Partnering; Oil & Gas Tankers; Petroleum Spills; Pipelines; Shipping, Storage, & Warehousing |
| Bashat, H. 2005. Challenges of oil spill response in Egyptian coastal zone overlooking the mediterranean and the red sea. Pages 11498-11504 in 2005 International Oil Spill Conference, IOSC 2005. | 2005 | Egypt | Beaches & Nature Parks; Petroleum Spills; Pipelines; Shipping, Storage, & Warehousing; Tourism & Recreation | |
| McComb, P. and K. Black. 2005. Detailed observations of littoral transport using artificial sediment tracer, in a high-energy, rocky reef and iron sand environment. Journal of Coastal Research 21:358-373. | 2005 | Model | Beaches & Nature Parks; Dredging, Draining, & Filling; Sediment; Shipping, Storage, & Warehousing; Shoreline Protection; Water Depth & Sea Level | |
| Thorhaug, A., G. Sidrak, K. Aiken, W. Walker, H. J. Teas, F. McDonald, B. Carby, R. Reese, M. Anderson, M. Rodriquez, B. Miller, V. Gordon, and J. McFarlane. 2005. Dispersant use for tropical nearshore waters: Jamaica. Page 1968 in 2005 International Oil Spill Conference, IOSC 2005. | 2005 | South & Central America; Jamaica; Caribbean; Europe | Beaches & Nature Parks; Coastal Defense; Finfish Harvest; Fish; Mangroves; Petroleum Spills; Seagrasses; Shipping, Storage, & Warehousing; Tourism & Recreation | |
| De Paula, A. F. and J. C. Creed. 2004. Two species of the coral Tubastraea (Cnidaria, Scleractinia) in Brazil: A case of accidental introduction. Bulletin of Marine Science 74:175-183. | 2004 | US East Coast (NC, SC, GA) | Oil & Gas Rigs; Shipping, Storage, & Warehousing; Stony Coral | |
| Petersen, D., M. Laterveer, D. Van Bergen, and M. Kuenen. 2004. Transportation techniques for massive scleractinian corals. Zoo Biology 23:165-176. | 2004 | South & Central America; Antilles; Caribbean | Field Study & Monitoring; Lab Study | Aquarium & Pet Trade; Aquarium Stock; Pathogens; Shipping, Storage, & Warehousing; Stony Coral |
| Semmens, B. X., E. R. Buhle, A. K. Salomon, and C. V. Pattengill-Semmens. 2004. A hotspot of non-native marine fishes: Evidence for the aquarium trade as an invasion pathway. Marine Ecology Progress Series 266:239-244. | 2004 | Florida | Aquarium & Pet Trade; Aquarium Stock; Ballast Discharge; Environmental Education & Outreach; Escape & Release of Non-natives; Fish; Invasive Species; Shipping, Storage, & Warehousing; Social Organizations | |
| Mamboya, F. A., H. B. Pratap, and M. Bjork. 2003. Heavy metal contamination in the Western Indian Ocean (a review). Page 1437 in Journal De Physique. IV : JP. | 2003 | Indian Ocean; Somalia; Kenya; Tanzania; Mauritius; Reunion; India | Review; Field Study & Monitoring | Agriculture; Algae; Environmental Monitoring, Mapping, & Scientific Research; Mangroves; Non-point Source Runoff; Seagrasses; Sediment; Shipping, Storage, & Warehousing; Tourism & Recreation |
| Bech, M. 2002. A survey of imposex in muricids from 1996 to 2000 and identification of optimal indicators of tributyltin contamination along the east coast of Phuket Island, Thailand. Marine Pollution Bulletin 44:887-896. | 2002 | Global; Thailand; Southeast Asia | Index or Indicator | Shipping, Storage, & Warehousing; Special Use Permitting |
| Bech, M., J. Strand, and J. A. Jacobson. 2002. Development of imposex and accumulation of butyltin in the tropical muricid Thais distinguenda transplanted to a TBT contaminated site. Environmental Pollution 119:253-260. | 2002 | Thailand | Index or Indicator | Shipping, Storage, & Warehousing |
| Hutchings, P. A., R. W. Hilliard, and S. L. Coles. 2002. Species introductions and potential for marine pest invasions into tropical marine communities, with special reference to the Indo-Pacific. Pacific Science 56:223-233. | 2002 | South & Central America; US Pacific & Hawaii; Australia; Panama; Papua New Guinea; Indonesia; Philippines; Caribbean | Ballast Discharge; Discharges; Docks & Marinas; Escape & Release of Non-natives; Finfish Harvest; Invasive Species; Large Ships; Military; Pathogens; Ports & Harbors; Shipping, Storage, & Warehousing; Small Boats | |
| Khalaf, M. A. and M. Kochzius. 2002. Changes in trophic community structure of shore fishes at an industrial site in the Gulf of Aqaba, Red Sea. Marine Ecology Progress Series 239:287-299. | 2002 | Fish; Planktivorous Fish; Seagrasses; Shipping, Storage, & Warehousing; Tourism & Recreation | ||
| Bett, B. J. 2001. UK atlantic margin environmental survey: Introduction and overview of bathyal benthic ecology. Continental Shelf Research 21:917-956. | 2001 | US East Coast (NC, SC, GA) | Field Study & Monitoring; GIS & Maps | Environmental Monitoring, Mapping, & Scientific Research; Oil & Gas Industry; Sediment; Shipping, Storage, & Warehousing; Sponges; Trawling & Fishing Gear Damage; Water Depth & Sea Level |
| Agard, J. B. R. and J. F. Gobin. 2000. The Lesser Antilles, Trinidad and Tobago. Seas at the millennium - an environmental evaluation - Volume 1 627-641. | 2000 | South & Central America; US Virgin Islands; US East Coast (NC, SC, GA); Atlantic Ocean; Antilles; British Virgin Islands; St. Lucia; Trinidad; Tobago; Martinique; Venezuela; Guyana; Caribbean | Apex Fish Predators; Commercial Fisheries; Commercial Fishing Boats; Deforestation & Devegetation; Docks & Marinas; Finfish Harvest; Fish; Fishing Sector; Land & Air Transportation; Lobster, Crab, & Shrimp; Mangroves; Marine Protected Areas; Nutrients; Sea Urchins; Seagrasses; Seawater Flow; Sediment; Sewage Treatment; Shipping, Storage, & Warehousing; Snails & Conch; Storms & Hurricanes; Surface & Groundwater Flow; Tourism & Recreation; Trawling & Fishing Gear Damage; Waste Management Policies; Waterborne Discharges; Whales & Dolphins | |
| Allen, N. 2000. Lip service on the reef. Ships and Ports 12:9. | 2000 | Australia | Shipping, Storage, & Warehousing | |
| Apte, S., B. S. Holland, L. S. Godwin, and J. P. A. Gardner. 2000. Jumping ship: A stepping stone event mediating transfer of a non-indigenous species via a potentially unsuitable environment. Biological Invasions 2:75-79. | 2000 | US Pacific & Hawaii | Model | Molluscs; Nutrients; Ports & Harbors; Shipping, Storage, & Warehousing |
| Edinger, E. and D. R. Browne. 2000. Continental seas of western Indonesia. Seas at the millennium - an environmental evaluation - Volume 2 381-404. | 2000 | Southeast Asia; China; Java; Indonesia | Agriculture; Aquaculture; Beaches & Nature Parks; Climate; Deforestation & Devegetation; Discharge Limitations; Discharges; Finfish Harvest; Fish; Fishing Sector; Forestry; Housing; Landscape Conservation & Restoration; Littering; Lobster, Crab, & Shrimp; Mangroves; Marine Debris; Marine Protected Areas; Natural Gas & Electric Power; Non-point Source Runoff; Nutrients; Sea Turtles; Seagrasses; Sediment; Shipping, Storage, & Warehousing; Solid Waste Disposal; Surface & Groundwater Flow | |
| Gladstone, W. 2000. The ecological and social basis for management of a Red Sea marine-protected area. Ocean and Coastal Management 43:1015-1032. | 2000 | Saudi Arabia | Field Study & Monitoring | Algae; Banks, Credit, & Securities; Finfish Harvest; Fishing Sector; Infrastructure; Landuse Management; Mangroves; Marine Protected Areas; Military; Seagrasses; Shipping, Storage, & Warehousing; Tourism & Recreation |
| Knap, A. H., D. P. Connelly, and J. N. Butler. 2000. The Sargasso Sea and Bermuda. Seas at the millennium - an environmental evaluation - Volume 1 221-231. | 2000 | US East Coast (NC, SC, GA); Bermuda | Anchoring & Vessel Grounding; Dredging, Draining, & Filling; Finfish Harvest; Fleshy Macroalgae; Nutrients; Plankton; Salinity; Shipping, Storage, & Warehousing; Whales & Dolphins | |
| Kraas, F. 2000. Conflicts and cooperation in the South China Sea: The dispute over the Spratly and Paracel Islands [Konflikte und kooperation im Sudchinesischen Meer: Der disput um die Spratly und Paracel Islands]. Geographische Rundschau 52:36-42. | 2000 | Global; Japan; China; Philippines; Europe | Finfish Harvest; Military; Oil & Gas Tankers; Shipping, Storage, & Warehousing | |
| Watkinson, C. J. 2000. Oil spill prevention and response initiatives in the Great Barrier Reef. Spill Science and Technology Bulletin 6:31-44. | 2000 | Australia | Large Ships; Monetary Valuation; Petroleum Spills; Shipping, Storage, & Warehousing | |
| Wong, P. P. 2000. Malacca Strait including Singapore and Johore Straits. Seas at the millennium - an environmental evaluation - Volume 2 331-344. | 2000 | Thailand; Malaysia; Southeast Asia; Indonesia | Agriculture; Aquaculture; Beaches & Nature Parks; Commercial Fisheries; Discharge Limitations; Discharges; Finfish Harvest; Fishing Sector; Hotel & Food Services; Lobster, Crab, & Shrimp; Mangroves; Marine Protected Areas; Nutrients; Seagrasses; Sediment; Shipping, Storage, & Warehousing; Solid Waste Disposal; Tourism & Recreation; Trawling & Fishing Gear Damage; Waterborne Discharges; Wetlands | |
| Zann, L. P. 2000. Northeastern Australia: The Great Barrier Reef region. Seas at the millennium - an environmental evaluation - Volume 2 611-628. | 2000 | Australia | Model | Finfish Harvest; Marine Protected Areas; Non-point Source Runoff; Nutrients; Recreational Fishing; Seagrasses; Seastars; Sediment; Shipping, Storage, & Warehousing; Tourism & Recreation; Trawling & Fishing Gear Damage |
| Al-Awadhi, F. M. A. 1999. The Year of the Ocean and its crucial importance to the Gulf. Desalination 123:127-133. | 1999 | Global | Discharges; Drinking Water Supply; Finfish Harvest; Littering; Sediment; Shipping, Storage, & Warehousing; Waste Management Policies | |
| Done, T. 1998. Science for management of the Great Barrier Reef. Nature and Resources 34:16-29. | 1998 | Australia | Finfish Harvest; Non-point Source Runoff; Nutrients; Recreational Fishing; Shipping, Storage, & Warehousing; Tourism & Recreation | |
| Meine, J. 1998. Automated vessel traffic management. Dock and Harbour Authority 78:247. | 1998 | Australia | Shipping, Storage, & Warehousing; Special Use Permitting | |
| Wright, R., S. Ray, D. R. Green, and M. Wood. 1998. Development of a GIS of the Moray Firth (Scotland, UK) and its application in environmental management (site selection for an 'artificial reef'). Science of the Total Environment 223:65-76. | 1998 | South & Central America; Mexico | Model; GIS & Maps | Artificial Habitat; Fish; Oil & Gas Industry; Oil & Gas Rigs; Shipping, Storage, & Warehousing; Tourism & Recreation |
| Hazell, J. 1997. World's first ship reporting system launched. Dock and Harbour Authority 79:176-178. | 1997 | Australia | Shipping, Storage, & Warehousing | |
| Holcombe, T. L., J. S. Warren, L. A. Taylor, D. F. Reid, and C. E. Herdendorf. 1997. Lakefloor geomorphology of western Lake Erie. Journal of Great Lakes Research 23:190-201. | 1997 | Dredging, Draining, & Filling; Sediment; Shipping, Storage, & Warehousing; Surface & Groundwater Flow | ||
| Macdonald, J. C. 1996. The Australian REEFREP system: A coastal vessel traffic information service and ship reporting system for the Torres Strait region and the inner route of the Great Barrier Reef. Journal of Navigation 49:299-308. | 1996 | Australia | Infrastructure; Shipping, Storage, & Warehousing; Special Use Permitting | |
| Eakin, C. M., J. S. Feingold, and P. W. Glynn. 1994. Oil refinery impacts on coral reef communities in Aruba, NA. Pages 139-145 in Proceedings of the colloquium on global aspects of coral reefs, Miami, 1993. | 1994 | Global | Dredging, Draining, & Filling; Ports & Harbors; Sediment; Shipping, Storage, & Warehousing; Skeletal Coral | |
| Gjerde, K. and D. Freestone. 1994. Particularly Sensitive Sea Areas - an important environmental concept at a turning-point. International Journal of Marine and Coastal Law 9:431-578. | 1994 | Australia | Review | Educational & Research Opportunities; Marine Protected Areas; Shipping, Storage, & Warehousing |
| Eakin, C. M., J. S. Feingold, and P. W. Glynn. 1993. Oil refinery impacts on coral reef communities in Aruba, N.A. Pages 139-145 Miami, FL. | 1993 | Shipping, Storage, & Warehousing | ||
| Schatz, I. J. 1989. Ciguatera fish poisoning: A jet age peril. Hospital Practice 24:79-96. | 1989 | US Virgin Islands | Review | Finfish Harvest; Fish; Pathogens; Shipping, Storage, & Warehousing |
| [No author name available]. 1988. Nauru. Pages 5-Jan Department of State publication. Background notes series. | 1988 | US Pacific & Hawaii; Australia; Pacific Ocean; Japan; Micronesia; Europe | Climate; Shipping, Storage, & Warehousing | |
| Byrne, G., A. G. F. Eddie, and J. A. Imrie. 1986. Tonga, Nuku'Alofa Port Development Project. Pages 22-26 in National Conference Publication - Institution of Engineers, Australia. | 1986 | Australia; Tonga | Shipping, Storage, & Warehousing | |
| Stark, K. P., L. Bode, and L. B. Mason. 1985. Simulation Of Tides And Storm Surges In The Great Barrier Reef Region. Pages 226-242 in Proceedings of the Coastal Engineering Conference. | 1985 | Australia | Model | Coastal Engineering; Shipping, Storage, & Warehousing; Storms & Hurricanes |
| Van Oortmerssen, GE RA RD. 1985. Recent Advances In Marine Technology In The Netherlands. Marine Technology Society Journal 19:25-31. | 1985 | Java; Indonesia | Model | Pipelines; Shipping, Storage, & Warehousing; Surface & Groundwater Flow |
| Heslinga, G. A., F. E. Perron, and O. Orak. 1984. Mass culture of giant clams (F. Tridacnidae) in Palau. Aquaculture 39:197-215. | 1984 | US Pacific & Hawaii; Palau; Micronesia; Guam; Europe | Aquaculture; Plankton; Shipping, Storage, & Warehousing; Substrate | |
| [No author name available]. 1983. Yanbu: a corner stone of Saudi Arabia's development plan. COHESION 19:-11. | 1983 | Saudi Arabia | Dredging, Draining, & Filling; Shipping, Storage, & Warehousing | |
| Robert, P. K. and R. Mitchell. 1983. Environmental implications of wave energy proposals for the outer hebrides and Moray Firth. Ocean Engineering 10:459-469. | 1983 | Algae; Artificial Habitat; Fish; Invertebrates; Marine Birds; Sediment; Shipping, Storage, & Warehousing; Shoreline Protection; Whales & Dolphins | ||
| Schroeder, J. H. 1983. (The fringing reefs of Port Sudan, Sudan: II. Threats - protection - development aid). [Die Saumriffe von Port Sudan, Sudan: II. Gefahrdung - Schutz - Entwicklungshilfe.]. Essener Geographische Arbeiten 6:45-57. | 1983 | Sudan | Beaches & Nature Parks; Environmental Education & Outreach; Shipping, Storage, & Warehousing; Souvenir & Decorative Trade; Tourism & Recreation | |
| Baker, J. T. 1977. Management of the Great Barrier Reef Marine Park. Pages 597-604 in Proc. 3rd international coral reef symposium, Miami, 1977, Volume 2, geology. | 1977 | Australia | Finfish Harvest; Landuse Management; Marine Protected Areas; Oil & Gas Research & Exploration; Recreational Fishing; Scientific Research; Shipping, Storage, & Warehousing; Tourism & Recreation |
Management Options
| Management Option | Description | Sources | Database Topics |
|---|---|---|---|
| Corporate Response: Develop Outreach with Shipping Businesses | This option requires the sanctuary to continue to alert shipping businesses about sanctuary regulations. Such regulations may include vessel waste discharge, ATBA, PSSA, etc. The targeted audiences will include importers, exporters, port authorities, commercial fishing companies, ship insurers. This information can be provided to the audience through NOAA nautical charts, trade publications, newsletters, trade shows, and direct mailings. | NOAA Marine Sanctuary Program. 2007. Florida Keys National Marine Sanctuary revised management plan. National Ocean Service, Key West, FL. |
Ballast Discharge; Boating Activities; Boating Regulations; Coastal Engineering; Collaboration & Partnering; Cultural Policies; Decision Support; Docks & Marinas; Environmental Education & Outreach; Finance & Insurance; Infrastructural Policies; Insurance; Manufacturing & Trade; Ports & Harbors; Shipping, Storage, & Warehousing; Transportation; Transportation Policies; Water Resources; Water Transportation; Waterborne Discharges |
Laws
| Legal Citation | Purpose of Law | Management Organization | Database Topics |
|---|
